java based Burpsuite Plugin
- Burpsuite
- Java
Download Jar https://github.com/d3vilbug/HackBar/releases and add in burpsuite
- Burpsuite 1.7.36
- Windows 7/8.1/10
- Kali linux (2013.3)
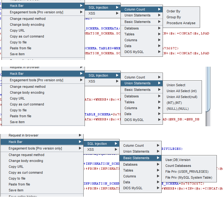
- XSS payload
- SQLi payload (Error Based + WAF + MSSQL ....)
- Reverse Shell Code snippets
- Decoder/Encoder
- LFI payloads

