tips:源文件地址 https://github.com/SimonHu1993/simonhu1993.github.com/tree/master/mind_map/mmap
因为脑图原件是.mmap格式,使用wps和xmind打开都会有格式不兼容的问题,这里我们可以使用mindmanager存为html5交互式格式, 提供在线阅读。建议都自己下载到本地查看吧,在线脑图(有点大,12MB-14MB之间)因为我服务器带宽的原因,加载会有点慢,可以接杯水再回来……(估计在2min左右)
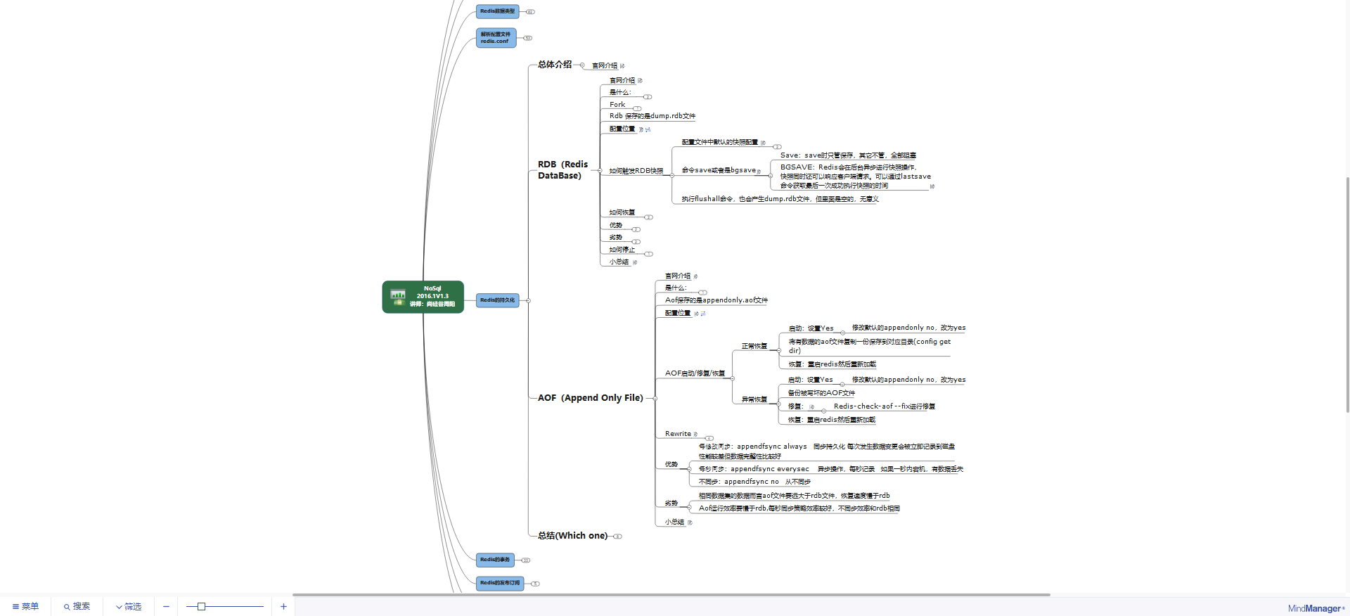
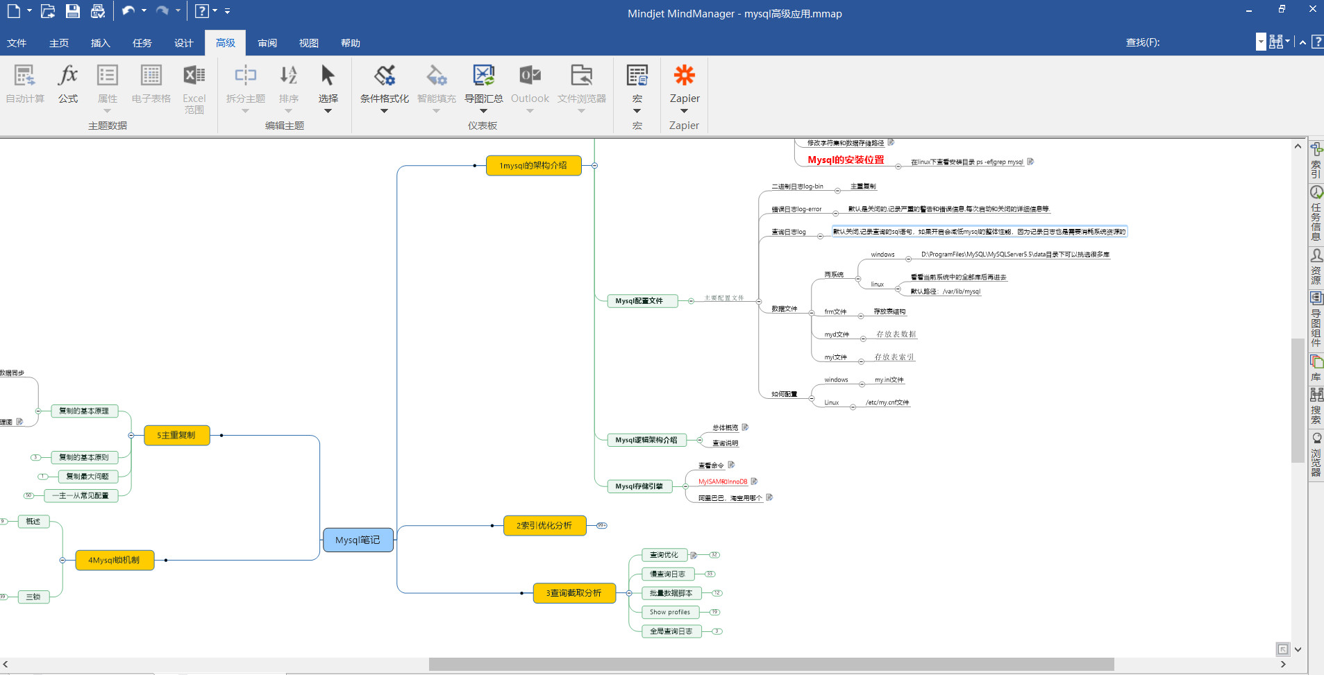
https://simonhu1993.github.io/mind_map/Redis.html
https://simonhu1993.github.io/mind_map/Docker.html
https://simonhu1993.github.io/mind_map/SpringCloud.html
https://simonhu1993.github.io/mind_map/interview2019.html




