-
-
Notifications
You must be signed in to change notification settings - Fork 85
Article : structuration des Règlements d’Urbanisme ou comment donner une seconde vie numérique aux PLU #1384
New issue
Have a question about this project? Sign up for a free GitHub account to open an issue and contact its maintainers and the community.
By clicking “Sign up for GitHub”, you agree to our terms of service and privacy statement. We’ll occasionally send you account related emails.
Already on GitHub? Sign in to your account
base: master
Are you sure you want to change the base?
Conversation
Article pour Géotribu sur Structuration réglement d'urbanisme CNIG Signed-off-by: AntoineMoriceau <129072867+AntoineMoriceau@users.noreply.github.com>
Signed-off-by: AntoineMoriceau <129072867+AntoineMoriceau@users.noreply.github.com>
Signed-off-by: AntoineMoriceau <129072867+AntoineMoriceau@users.noreply.github.com>
Signed-off-by: AntoineMoriceau <129072867+AntoineMoriceau@users.noreply.github.com>
Signed-off-by: AntoineMoriceau <129072867+AntoineMoriceau@users.noreply.github.com>
Signed-off-by: AntoineMoriceau <129072867+AntoineMoriceau@users.noreply.github.com>
Signed-off-by: AntoineMoriceau <129072867+AntoineMoriceau@users.noreply.github.com>
Signed-off-by: AntoineMoriceau <129072867+AntoineMoriceau@users.noreply.github.com>
Signed-off-by: AntoineMoriceau <129072867+AntoineMoriceau@users.noreply.github.com>
Signed-off-by: AntoineMoriceau <129072867+AntoineMoriceau@users.noreply.github.com>
Signed-off-by: AntoineMoriceau <129072867+AntoineMoriceau@users.noreply.github.com>
|
Merci pour la proposition d'article @AntoineMoriceau et pour la transparence 🙏 ! Je fais une première passe bientôt et reviens vers toi. |
|
Merci pour ton retour rapide. Je viens de recevoir une erreur de la pull request sur ce qui me semble être l'image proposée pour l'article dans le tableau au début, à savoir (je débute encore sur les process git ...) |
commentaire fab Signed-off-by: AntoineMoriceau <129072867+AntoineMoriceau@users.noreply.github.com>
Signed-off-by: Julien <1596222+Guts@users.noreply.github.com>
De rien, fallait pas me dire ça, après ça j'ai mis 1 semaine 😁.
J'ai corrigé. Tu peux l'explication #1384 (comment) |
Signed-off-by: AntoineMoriceau <129072867+AntoineMoriceau@users.noreply.github.com>
Signed-off-by: AntoineMoriceau <129072867+AntoineMoriceau@users.noreply.github.com>
Signed-off-by: AntoineMoriceau <129072867+AntoineMoriceau@users.noreply.github.com>
|
J'ai modifié l'article selon tes remarques. Pas contre je n'ai pas réussit à créé de dossier 2026 donc il est toujours dans le dossier 2025. Et joyeux noGIS avant la rentrée ! |
Signed-off-by: AntoineMoriceau <129072867+AntoineMoriceau@users.noreply.github.com>
Signed-off-by: AntoineMoriceau <129072867+AntoineMoriceau@users.noreply.github.com>
Signed-off-by: AntoineMoriceau <129072867+AntoineMoriceau@users.noreply.github.com>
content/articles/2026/2026-01-20_CNIG-SG6-Structuration-des-reglements-d-urbanisme.md
Show resolved
Hide resolved
Co-authored-by: Julien <1596222+Guts@users.noreply.github.com> Signed-off-by: AntoineMoriceau <129072867+AntoineMoriceau@users.noreply.github.com>
…s-reglements-d-urbanisme.md Signed-off-by: AntoineMoriceau <129072867+AntoineMoriceau@users.noreply.github.com>
Signed-off-by: AntoineMoriceau <129072867+AntoineMoriceau@users.noreply.github.com>
|
Merci Antoine d'avoir tenu compte de mes remarques. Allez zou, c'est parti pour la @geotribu/relecture ! ℹ️ Aux relecteur/ices Merci d'utiliser autant que possible le mode Suggestion de la review : https://docs.github.com/fr/pull-requests/collaborating-with-pull-requests/reviewing-changes-in-pull-requests/reviewing-proposed-changes-in-a-pull-request#starting-a-review C'est vraiment IMPORTANT pour le confort de l'auteur/ice 🙏 |
|
🎉 Le site de prévisualisation pour cette PR a été généré et est disponible sous ce lien. |
lbartoletti
left a comment
There was a problem hiding this comment.
Choose a reason for hiding this comment
The reason will be displayed to describe this comment to others. Learn more.
Pour information, je suis un ancien urbaniste, j'ai été instructeur ADS… boudiou que je n'aimais pas cela… surtout vu la pression où j'exerçais. Je n'ai jamais eu la patience de jouer aux 7 erreurs avec ces documents, parfois contradictoires, et bien trop souvent interprétables différemment.
J'ai par la suite évolué sur la planification et la création de projets (c'était top).
Bref, on avait commencé à imaginer notre SIG de la sorte. Très simplement, on faisait l'extraction de nos règles "contraignantes" et on les appliquait sur les parcelles concernées tant pour vérifier l'ADS que pour mes projets. C'était juste un outil de ma part, qui n'a pas évolué avec les nouveaux règlements et mon départ.
Toutefois, avec les derniers développements, dans ma société (QGIS, SFCGAL, PostGIS 3D).
Mon rêve de développer un outil d'analyse urbaine (3D) et donc de concilier le développement SIG et l'urbanisme, commence à prendre forme. Je suis donc très intéressé par cette initiative et de voir comment répondre avec des briques open source.
En tout état de cause, je ne peux que saluer cette initiative ! Bravo au SG6 et à tous les acronymes si chers au monde de l'urbanisme !
Et merci pour ce bel article.
|
|
||
| {: .img-thumbnail-left } | ||
|
|
||
| Si vous avez déjà eu l'occasion de plonger dans un règlement de Plan Local d'Urbanisme pour savoir si vous pouviez construire votre abri de jardin ou agrandir votre terrasse, vous savez que c'est souvent une expérience... disons... enrichissante. Entre les articles qui renvoient à d'autres articles, les prescriptions qui se contredisent selon les zones, et les PDF de 200 pages où chercher l'information relève de la chasse au trésor, on peut légitimement se demander s'il n'y aurait pas moyen de faire mieux. Spoiler : oui, et ça s'appelle la SRU. |
There was a problem hiding this comment.
Choose a reason for hiding this comment
The reason will be displayed to describe this comment to others. Learn more.
Je pense qu'il faut donner la définition de SRU, et un lien vers une source détaillant cela.
There was a problem hiding this comment.
Choose a reason for hiding this comment
The reason will be displayed to describe this comment to others. Learn more.
+1
Antoine, comme j'en parlais, je recommande l'utilisation de notes de bas de page https://contribuer.geotribu.fr/guides/markdown_basics/#note-de-bas-de-page
content/articles/2026/2026-01-20_CNIG-SG6-Structuration-des-reglements-d-urbanisme.md
Outdated
Show resolved
Hide resolved
content/articles/2026/2026-01-20_CNIG-SG6-Structuration-des-reglements-d-urbanisme.md
Show resolved
Hide resolved
|
|
||
| ## Du PDF à la base de données : un saut quantique pour l'urbanisme | ||
|
|
||
| Aujourd'hui, quand on parle de Dématérialisation des Documents d’Urbanisme (DDU), on parle essentiellement du standard CNIG PLU/CC qui régit la structure et le format des pièces composants les Plans Locaux d’Urbanisme et Cartes Communales. Ce standard précise notamment les attendus pour les éléments graphiques (zonage, prescriptions surfaciques et informations) dans des formats SIG exploitables. C'est déjà une belle avancée qui permet de visualiser et d'analyser les règles spatiales. Mais le règlement écrit, lui, reste confiné au format PDF. Certes, c'est mieux que le papier, mais on est loin d'une vraie exploitation informatique. |
There was a problem hiding this comment.
Choose a reason for hiding this comment
The reason will be displayed to describe this comment to others. Learn more.
| Aujourd'hui, quand on parle de Dématérialisation des Documents d’Urbanisme (DDU), on parle essentiellement du standard CNIG PLU/CC qui régit la structure et le format des pièces composants les Plans Locaux d’Urbanisme et Cartes Communales. Ce standard précise notamment les attendus pour les éléments graphiques (zonage, prescriptions surfaciques et informations) dans des formats SIG exploitables. C'est déjà une belle avancée qui permet de visualiser et d'analyser les règles spatiales. Mais le règlement écrit, lui, reste confiné au format PDF. Certes, c'est mieux que le papier, mais on est loin d'une vraie exploitation informatique. | |
| Aujourd'hui, lorsque l'on parle de Dématérialisation des Documents d’Urbanisme (DDU), on parle essentiellement du standard CNIG PLU/CC qui régit la structure et le format des pièces composants les Plans Locaux d’Urbanisme et Cartes Communales. Ce standard précise notamment les attendus pour les éléments graphiques (zonage, prescriptions surfaciques et informations) dans des formats SIG exploitables. C'est déjà une belle avancée qui permet de visualiser et d'analyser les règles spatiales. Mais le règlement écrit, lui, reste confiné au format PDF. Certes, c'est mieux que le papier, mais on est loin d'une vraie exploitation informatique. |
J'ajouterais des liens vers les standards CNIG
There was a problem hiding this comment.
Choose a reason for hiding this comment
The reason will be displayed to describe this comment to others. Learn more.
reste confiné au format PDF
et dans une mise en forme parfois tellement obscure que l'on se demande si ce n'est pas fait pour décourager 😅
|
|
||
| {: .img-center loading=lazy} | ||
|
|
||
| Le projet SRU (Structuration du Règlement d'Urbanisme), porté par le sous-groupe 6 du CNIG depuis 2018, s'attaque précisément à cette problématique. L'objectif ? Transformer le règlement écrit en base de données structurée et exploitable. Concrètement, il s'agit de passer d'un document textuel linéaire à une modélisation fine des règles d'urbanisme, avec leurs paramètres, leurs conditions d'application, et leurs relations. |
There was a problem hiding this comment.
Choose a reason for hiding this comment
The reason will be displayed to describe this comment to others. Learn more.
Je pense qu'il est possible d'alléger ici, sans avoir à repréciser SRU, StarGate SG 6
| {: .img-center loading=lazy} | ||
|
|
||
| Le projet SRU (Structuration du Règlement d'Urbanisme), porté par le sous-groupe 6 du CNIG depuis 2018, s'attaque précisément à cette problématique. L'objectif ? Transformer le règlement écrit en base de données structurée et exploitable. Concrètement, il s'agit de passer d'un document textuel linéaire à une modélisation fine des règles d'urbanisme, avec leurs paramètres, leurs conditions d'application, et leurs relations. | ||
| Le projet arrive aujourd'hui à une étape charnière avec une volonté claire d'aboutir fin 2025 à une première version du standard qui sera ouverte aux commentaires de l’écosystème. |
There was a problem hiding this comment.
Choose a reason for hiding this comment
The reason will be displayed to describe this comment to others. Learn more.
Comme on est en 2026, il faudrait peut-être remodeler la phrase.
ps : il y a un double espace entre "standard" et "qui"
|
|
||
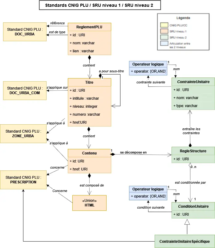
| La SRU s'articule autour de deux niveaux complémentaires et imbriqués. | ||
|
|
||
| {: .img-center loading=lazy} |
There was a problem hiding this comment.
Choose a reason for hiding this comment
The reason will be displayed to describe this comment to others. Learn more.
| {: .img-center loading=lazy} | |
| {: .img-center loading=lazy} |
There was a problem hiding this comment.
Choose a reason for hiding this comment
The reason will be displayed to describe this comment to others. Learn more.
est-ce utile de les lister ici, on les a directement après ?
There was a problem hiding this comment.
Choose a reason for hiding this comment
The reason will be displayed to describe this comment to others. Learn more.
@lbartoletti C'est le texte alternatif de l'image qui est utilisé en légende dans le mode galerie et pour les outils d'accessibilité au web.
| Le niveau 2, c'est l'horizon plein de promesses dont la première version est en cours de finalisation. Ici, on entre dans le dur : implémenter les principales règles d'urbanisme avec leurs paramètres chiffrés ou listés. Emprise au sol maximale ? 40% dans la zone UD. Hauteur maximale autorisée ? 9 mètres. Recul par rapport aux limites séparatives du terrain ? 5 mètres minimum. | ||
|
|
||
| Le schéma global ci-dessus se complète de deux schémas sur le github SRU du CNIG qui illustrent [le modèle des conditions](https://github.com/cnigfr/structuration-reglement-urbanisme/blob/master/schemas/standard_niveau2/conditions27112025.png) et [celui des contraintes](https://github.com/cnigfr/structuration-reglement-urbanisme/blob/master/schemas/standard_niveau2/contraintes27112025.png). | ||
| L'objectif de ce niveau 2 est l'exploitation automatisée par un système informatique : calcul et modélisation 3D d’enveloppes constructibles théoriques, vérifications automatiques de conformité d’un projet, simulations d'impact d'une révision de PLU, … |
There was a problem hiding this comment.
Choose a reason for hiding this comment
The reason will be displayed to describe this comment to others. Learn more.
| L'objectif de ce niveau 2 est l'exploitation automatisée par un système informatique : calcul et modélisation 3D d’enveloppes constructibles théoriques, vérifications automatiques de conformité d’un projet, simulations d'impact d'une révision de PLU, … | |
| L'objectif de ce niveau 2 est l'exploitation automatisée par un système informatique : calcul et modélisation 3D d’enveloppes constructibles théoriques, vérifications automatiques de conformité d’un projet, simulations d'impact d'une révision de PLU, … |
|
|
||
| {: .img-center loading=lazy} | ||
|
|
||
| Un projet de cette ampleur ne se fait pas tout seul. Au cœur du projet SRU œuvre le sous-groupe 6 du GT CNIG DDU, composé de représentants des collectivités, de l'État (DHUP, IGN, Cerema), de bureaux d'études, d'éditeurs de logiciels et d'experts techniques. C'est ce collectif qui a construit la démarche depuis 2018, arbitré les choix de modélisation, et produit les spécifications techniques sous le pilotage de la DGALN du ministère de la transition écologique. |
There was a problem hiding this comment.
Choose a reason for hiding this comment
The reason will be displayed to describe this comment to others. Learn more.
d'éditeurs de logiciels
Tu comprendras plus bas dans la revue : comment on peut-être convié ? y'a-t-il des acteurs de l'open source dedans ? 😊
|
|
||
| ### La production des règlements | ||
|
|
||
| Même s'il ne s'agit pas de l'objectif de cette démarche de standardisation, il y a à terme l'éventualité d'orienter les pratiques des bureaux d’études et collectivités producteurs de la règle pour faciliter la mise en œuvre du standard. Pourquoi ne pas penser "SRU-compatible" dès la rédaction ? Cela impliquera évidemment pour les acteurs une acculturation, une vision claire de la valeur ajoutée, et du temps de maturation collective. |
There was a problem hiding this comment.
Choose a reason for hiding this comment
The reason will be displayed to describe this comment to others. Learn more.
Note perso sur le fond, c'est pour moi une très bonne chose d'envisager cette démarche dans une vision globale sur la planification territoriale ; qui fait à mon humble avis, très souvent défaut lors de l'élaboration d'un PLU (même certains scot) au détriment du sempiternel "droit à construire"
…glements-d-urbanisme.md Co-authored-by: Loïc Bartoletti <lbartoletti@users.noreply.github.com> Signed-off-by: AntoineMoriceau <129072867+AntoineMoriceau@users.noreply.github.com>

Salut Julien, Florian et tous les autres géoindiens qui me liront.
Je vous soumet mon premier article pour Geotribu !
Il concerne donc la structuration des règlements (écrits) d'urbanisme et fait écho à la présentation que j'en ai faite aux Geodatadays 2025 à Marseille.
J'ai réussit à dompter la syntaxe Markdown (avec à peine de l'aide de Fabien).
Juste un truc étrange, ce sont les paramètres d'alignement des images qui apparaissent en clair sous forme de texte dans le preview github. A la lecture des autres articles via git, ça semble normal et ça disparaitra j'imagine lors de la publication réelle.
En toute transparence, l'IA (Claude en l'occurrence) m'a aidé pour le premier jet de l'article puisque je lui ai demandé de retranscrire mon support google slide utilisé lors de ma présentation aux GDD. Ce support et les illustrations ayant été rédigés par mes soins 100 % manuellement au préalable. J'ai ensuite plusieurs fois revu le texte et les affiné les tournures pour aboutir à cette version. Donc je doute que l'IA aurait pu pondre ça ex nihilo, je n'ai fait qu'utiliser un outil à gagner du temps au cours du (long) process de rédaction (j'y pense depuis septembre).
Je suis preneur de toutes vos remarques qui viseraient à affiner l'article et rendre plus clair le propos. Comme c'est mon premier article, je suis particulièrement friand de vos retours. Je l'ai accompagné d'une petite présentation pro pour signer l'article (là aussi vos retours sont bienvenus).
Je ne sais pas trop comment se passe le process de relecture collaborative mais j'essaierai d'être réactif si je suis notifié de commentaires.
A bientôt et au plaisir de vous recroiser
ℹ️ Message automatique à lire et remplir ⬇️
Liens importants
Ressources
Pour info, voici quelques extraits de notre guide de contribution :
📢 Diffusion
Une fois l'article publié, il sera alors temps de le diffuser. Il sera automatiquement intégré au flux RSS et à la newsletter.
Mais la publication sur les réseaux sociaux est manuelle.
Nous avons des comptes officiels sur ces réseaux sociaux :
Facebook - inactifX/Twitter- inactifMerci d'indiquer en commentaire tes comptes à utiliser pour être cité/e dans les messages et de cocher ci-après la "stratégie" de diffusion qui te convient pour chaque réseau.
BlueSky
LinkedIn
Mastodon