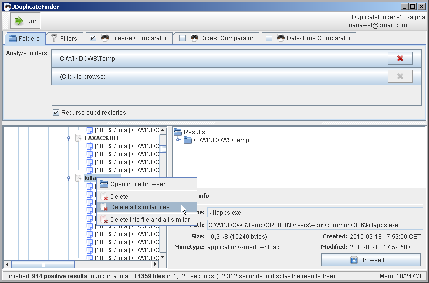
Helps you find duplicate files depending on various criteria. The objective was to visualize quickly all the duplicate for each file located in a given folder, in order to decide the ones that should be deleted.
Requires JRE 7. Tested on Windows and Linux platforms.


