Skip to content

cherkavi/step-executor

Folders and files

NameName
Last commit message
Last commit date

Latest commit

 

History

3 Commits
 
 
 
 
 
 
 
 
 
 
 
 
 
 

Repository files navigation

step-executor

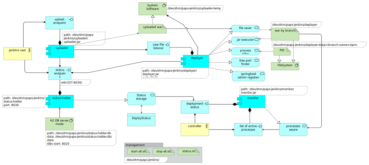
execute previously defined ( json ) steps with execution status ( WebUI ) and history archimate diagram

About

execute previously defined ( json ) steps with execution status ( WebUI ) and history

Resources

Stars

Watchers

Forks

Releases

No releases published

Packages

No packages published