Skip to content

cherkavi/jdbc2sms

Folders and files

NameName
Last commit message
Last commit date

Latest commit

 

History

11 Commits
 
 
 
 
 
 

Repository files navigation

jdbc2sms

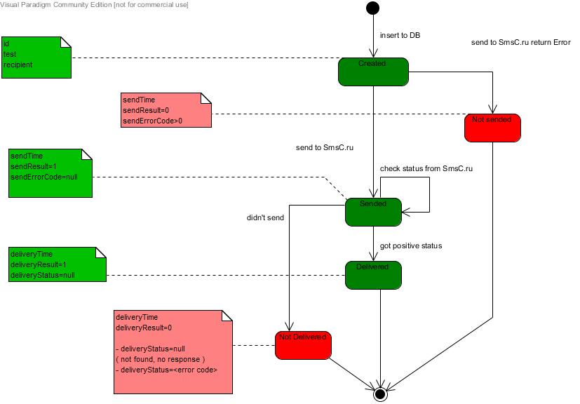
sending SMS from one of the RDBMS table ComponentDiagram Steps description main actor SMS life cycle

About

sending SMS from one of the RDBMS table

Resources

Stars

Watchers

Forks

Releases

No releases published

Packages

No packages published